Obsah

Designér

Jedná se o nástroj pro grafickou tvorbu pohledů. Uživatelé mají možnost vytvářet si vlastní klony pohledů. Všechny pohledy jsou uloženy v databázové tabulce O0BROWSE.

Administrace pohledů je dostupná v záložce Administrace > Nástroje administrátora > Správa vlastních zdrojů aplikace. Zde je možné pohledy exportovat do XML souborů a následně importovat na jiných datech.
Detail pohledu vytvořený, nebo upravený v designéru je systémově propojen s vytvořeným pohledem, čímž je zajištěna možnost vytvoření detailu pro každý pohled (uživatelský, skupinový).

V pohledech je zachovaná třístupňová hierarchie (Systémová, skupinová, osobní) pohledů. Systémová znamená distribuční v našem pojetí a distribuuje se v exportovaném tvaru, který se u uživatele musí naimportovat. Skupinová jsou k dispozici pro skupinu vybraných uživatelů a osobní jsou vázány pouze na vybraného uživatele.

Designér pro úpravu detailu

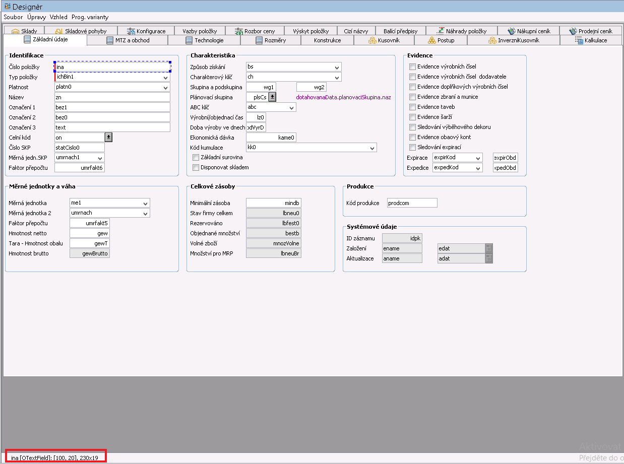
Okno designéru

Designér nabízí grafické prostředí pro vytváření detailu pohledu, který je následně ukládán v XML souboru.

Okno grafického prostředí designéru se skládá ze 4 částí:

Levá část designéru

Levá část se skládá z náhledu na detail a z objektů/komponent, se kterými lze manipulovat technikou Drag&drop. Lze zde měnit i názvy objektů.
V dolní části se pak nachází navigační část. Ukazuje aktuální vybraný objekt, jeho název a třídu, ze které byl vytvořen. Dále ukazuje velikost objektu souřadnice. Levá část designéru se zvýrazněním dolní části

Pravá část

V pravé části se na první záložce (Vlastnosti) nachází seznam vlastností vybraného objektu, které lze měnit. Na druhé záložce (Model) je pak seznam atributů dané tabulky formuláře. Pravá část designéru - Vlastnosti objektu

Paleta s objekty

Paleta s objekty je k dispozici v levé části okna a prostřednictvím ikon nabízí veškeré dostupné komponenty, které je možné přetáhnutím (funkce Drag&Drop) umístit do detailu pohledu (levá část).

Seznam komponent
  1. Text (Otext) - statický text určený pro popis vložených komponent.
  2. Dotahovaný text (ODotahovanyText) - Hodnota dotažena z jiné tabulky, která slouží pouze pro zobrazení a nelze ji editovat ani s ní jinak pracovat. Tato komponenta slouží pro zobrazování doplňkových údajů.
  3. Check Box (OCheckBox) - Zaškrtávací pole.
  4. Textové pole (OTextField) - Pole pro zadávání/zobrazení textových hodnot.
  5. Textové pole s výběrem (OF2TextField) - Pole pro zadávání/zobrazení textových hodnot s funkcí prokliku do jiné úlohy v systému.
  6. Víceřádkové textové pole (OTextArea) - Pole pro zadávání/zobrazení textových hodnot na více řádků. Vhodné pro atributy datového typu String s neomezenou délkou.
  7. Číselné pole (ONumericField) - Pole pro zadávání/zobrazení číselných hodnot.
  8. Číselné pole s výběrem (OF2NumericField) - Pole pro zadávání/zobrazení číselných hodnot s funkcí prokliku do jiné úlohy v systému.
  9. Datumové pole (OCalendarField) - Pole pro zadávání/zobrazení hodnot typu datum.
  10. Časové pole (OTimeField) - Pole pro zadávání/zobrazení času.
  11. Období (OObdobiFiled) - Pole pro zadávání/zobrazení období datumu.
  12. Heslo (OPasswordField) - Pole pro zadávání/zobrazení hesla. Toto pole nezobrazuje obsažený text ani počet znaků z důvodu zabezpečení.
  13. Poptext (OSelectionBox) - Rozbalovací nabídka.
  14. Vícesloupcový poptext (OSelectionBoxMultiColumn) - Rozbalovací nabídka s více sloupci.
  15. Panel (OPanel) - Oblast pro sdružení komponent do skupin.
  16. Panel záložek (OTabbedPanel) - Oblast rozdělující komponenty do jednotlivých záložek panelu.
  17. Skupina Radio button (ORadioButtonGroup) - Skupina zaškrtávacích polí pro plnění příznakových hodnot. Tato komponenta umožňuje výběr pouze 1 hodnoty z nabízených možností.
  18. Radio button (ORadioItem) - Zaškrtávací pole pro plnění příznakových hodnot na základě logiky Ano/Ne.
  19. Tlačítko (OActionButton)
  20. List (OList) -
  21. Posuvník (OSlider) - posuvník pro zobrazení hodnoty z definovaného rozsahu.
  22. Editační panel (EditPanelComponent)
  23. Vložený program (OBrowse) - komponenta pro vložení editačního programu (wrapperu) do záložky jiného editačního programu.
  24. Rozdělovací panel (OSplitPane) - Panel pro rozdělení komponent do 2 částí panelu.

Horní ovládací lišta s nabídkou funkcí pro práci v designéru. Nabídka funkcí MENU

Doporučení pro vytváření detailu

Nejčastěji používané komponenty