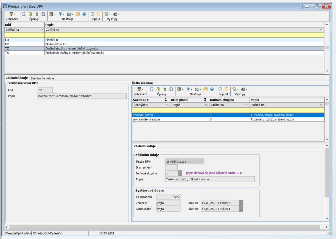
Předpis pro DPH
Tato tabulka spujuje sazbu dph (index) s daňovou skupinou pro jednotlivé typy faktur. Na základě této tabulky se při rozučtování řádku faktury plní daňová skupina , která pak určuje kam se hodnota zařadí na výkazu k DPH
- tabulka se skládá
- z hlavičky předpisu pro výkaz DPH
- kod tato identifikace se pak použije ve faktur parametrech
- popis uživatelský pois
- z řádků předpisu pro výkaz DPH
- sazba DPH sazba dph použitá pro přiřazení
- druh plnění rozlišení pokud např pro nulovou sazbu existují různé daňové skupiny ( zboží , služby atd..)
- daňová skupina daňová skupina která se naplní do řádku rozučtování
- popis uživatelský popis řádku
