Designér
Jedná se o nástroj pro grafickou tvorbu pohledů. Uživatelé mají možnost vytvářet si vlastní klony pohledů. Všechny pohledy jsou uloženy v databázové tabulce O0BROWSE.
Administrace pohledů je dostupná v záložce Administrace > Nástroje administrátora > Správa vlastních zdrojů aplikace. Zde je možné pohledy exportovat do XML souborů a následně importovat na jiných datech.
Detail pohledu vytvořený, nebo upravený v designéru je systémově propojen s vytvořeným pohledem, čímž je zajištěna možnost vytvoření detailu pro každý pohled (uživatelský, skupinový).
V pohledech je zachovaná třístupňová hierarchie (Systémová, skupinová, osobní) pohledů. Systémová znamená distribuční v našem pojetí a distribuuje se v exportovaném tvaru, který se u uživatele musí naimportovat. Skupinová jsou k dispozici pro skupinu vybraných uživatelů a osobní jsou vázány pouze na vybraného uživatele.
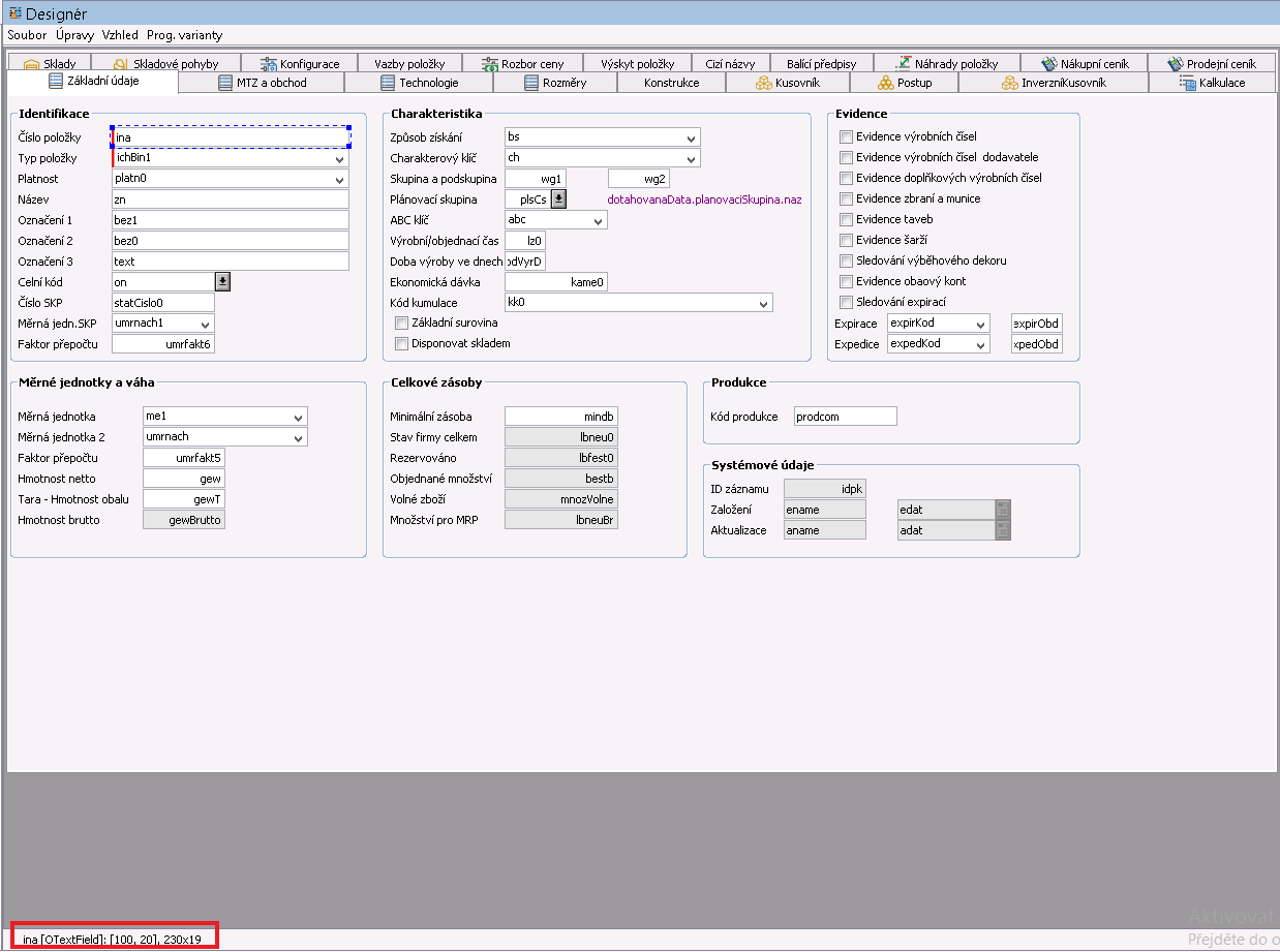
Okno designéru
Designér nabízí grafické prostředí pro vytváření detailu pohledu, který je následně ukládán v XML souboru.
Okno grafického prostředí designéru se skládá ze 4 částí:
- Levá část - obsahuje náhled detailu včetně vložených komponent.
- Pravá část - panel vlastností vybraného komponentu.
- Paleta s objekty - nabízí veškeré komponenty (objekty), které lze vložit do detailu.
- Menu - nabídka funkcí umístěna v horní navigační liště.
Levá část designéru
Levá část se skládá z náhledu na detail a z objektů/komponent, se kterými lze manipulovat technikou Drag&drop. Lze zde měnit i názvy objektů.
V dolní části se pak nachází navigační část. Ukazuje aktuální vybraný objekt, jeho název a třídu, ze které byl vytvořen. Dále ukazuje velikost objektu souřadnice.
Pravá část
V pravé části se na první záložce (Vlastnosti) nachází seznam vlastností vybraného objektu, které lze měnit. Na druhé záložce (Model) je pak seznam atributů dané tabulky formuláře.
Paleta s objekty
Paleta s objekty je k dispozici v levé části okna a prostřednictvím ikon nabízí veškeré dostupné komponenty, které je možné přetáhnutím (funkce Drag&Drop) umístit do detailu pohledu (levá část).
Seznam komponent
- Text (Otext) - statický text určený pro popis vložených komponent.
- Dotahovaný text (ODotahovanyText) - Hodnota dotažena z jiné tabulky, která slouží pouze pro zobrazení a nelze ji editovat ani s ní jinak pracovat. Tato komponenta slouží pro zobrazování doplňkových údajů.
- Check Box (OCheckBox) - Zaškrtávací pole.
- Textové pole (OTextField) - Pole pro zadávání/zobrazení textových hodnot.
- Textové pole s výběrem (OF2TextField) - Pole pro zadávání/zobrazení textových hodnot s funkcí prokliku do jiné úlohy v systému.
- Víceřádkové textové pole (OTextArea) - Pole pro zadávání/zobrazení textových hodnot na více řádků. Vhodné pro atributy datového typu String s neomezenou délkou.
- Číselné pole (ONumericField) - Pole pro zadávání/zobrazení číselných hodnot.
- Číselné pole s výběrem (OF2NumericField) - Pole pro zadávání/zobrazení číselných hodnot s funkcí prokliku do jiné úlohy v systému.
- Datumové pole (OCalendarField) - Pole pro zadávání/zobrazení hodnot typu datum.
- Časové pole (OTimeField) - Pole pro zadávání/zobrazení času.
- Období (OObdobiFiled) - Pole pro zadávání/zobrazení období datumu.
- Heslo (OPasswordField) - Pole pro zadávání/zobrazení hesla. Toto pole nezobrazuje obsažený text ani počet znaků z důvodu zabezpečení.
- Poptext (OSelectionBox) - Rozbalovací nabídka.
- Vícesloupcový poptext (OSelectionBoxMultiColumn) - Rozbalovací nabídka s více sloupci.
- Panel (OPanel) - Oblast pro sdružení komponent do skupin.
- Panel záložek (OTabbedPanel) - Oblast rozdělující komponenty do jednotlivých záložek panelu.
- Skupina Radio button (ORadioButtonGroup) - Skupina zaškrtávacích polí pro plnění příznakových hodnot. Tato komponenta umožňuje výběr pouze 1 hodnoty z nabízených možností.
- Radio button (ORadioItem) - Zaškrtávací pole pro plnění příznakových hodnot na základě logiky Ano/Ne.
- Tlačítko (OActionButton)
- List (OList) -
- Posuvník (OSlider) - posuvník pro zobrazení hodnoty z definovaného rozsahu.
- Editační panel (EditPanelComponent)
- Vložený program (OBrowse) - komponenta pro vložení editačního programu (wrapperu) do záložky jiného editačního programu.
- Rozdělovací panel (OSplitPane) - Panel pro rozdělení komponent do 2 částí panelu.
Menu designéru
Horní ovládací lišta s nabídkou funkcí pro práci v designéru.
Doporučení pro vytváření detailu
- Neumísťovat jednotlivé komponenty těsně vedle sebe, ale vždy ponechat alespoň 1 bod mezeru (vodorovně i svisle).
- Při vkládání více komponent rozlišovat dle účelu a obsahu jednotlivých atributů a rozdělovat do jednotlivých skupin (komponenta OPanel).
- Před každé pole pro zápis/zobrazení hodnot umístit statický text (komponenta OText) se stručným popisem dané hodnoty.
- Jednotlivé komponenty včetně textových popisů zarovnávat svisle i vodorovně pro přehlednější orientaci v jednotlivých hodnotách. Jednotlivé komponenty zarovnávat k levému okraji panelu.
- Název pole (textový popisek) začínat velkým písmenem a za popis nedávat dvojtečku.
- Jednotlivé komponenty na obrazovce umísťovat primárně od levého horního rohu směrem doprava a dolů. V případě potřeby umístění více komponent rozdělit na více sloupců, nebo oblastí (pomocí OPanel).
- Důležité hodnoty umísťovat nahoru a vlevo. V pravé spodní části umísťovat méně důležité hodnoty, neboť se jedná o méně nápadné místo pro uživatele.
- Pro jednotlivé skupiny (komponenty OPanel) využít orámování včetně názvu skupiny pro vizuální odlišení jednotlivých skupin.
- Tlačítko související s vloženým polem umístit 1 bod za toto pole (ne těsně za pole).
