Vozidla
Evidence vozidel slouží jako přehled všech vozidel dané firmy, zároveň slouží jako základní kámen modulu dopravy. V evidenci můžete nalézt jak identifikační, tak i technické údaje vozidla. Navíc na dalších záložkách najdete údaje z ostatních částí informačního systému, které se přímo týkají aktuálního vozidla. Například to jsou údaje z evidence pravidelných akcí , kde jsou evidovány STK, měření emisí, apod.
Prostřednictvím informačního sloupce vás navíc systém informuje o nesrovnalostech v evidenčních údajích. Ikona v informačním sloupci vždy odpovídá ikoně na problematické záložce. Například pokud STK má být splněna během následujících 30 dní, nebo měla být už splněna, ale ještě není zaevidována, jako splněná, zobrazí se červená ikona STK v informačním sloupci u příslušného záznamu vozidla.
Přehled okna

Na záložce základních údajů můžete nalézt informace o vlastnictví vozidla, základní identifikační údaje, základní termíny, jako například poslední STK, apod.
Záložka technických údajů obsahuje informace o kategorii, modelu, kapacitách a spotřebě vozidla. Mezi dalšími zde můžete nalézt například informace o aktuálně namontovaných pneumatikách, atd.
Na této záložce můžete nalézt evidenci pravidelných akcí . Evidence je profiltrována pro aktuálně zvolené vozidlo a pro důvod jízdy/akci typu STK.
Na této záložce můžete nalézt evidenci pravidelných akcí . Evidence je profiltrována pro aktuálně zvolené vozidlo a pro důvod jízdy/akci typu EMISE.
Na této záložce můžete nalézt evidenci pravidelných akcí . Evidence je profiltrována pro aktuálně zvolené vozidlo a pro důvod jízdy/akci typu GP.
Na této záložce můžete nalézt evidenci pravidelných akcí . Evidence je profiltrována pro aktuálně zvolené vozidlo a pro důvod jízdy/akci typu OLEJ.
Záložka předávacích protokolů zobrazuje podle vozidla profiltrovanou evidenci předávacích protokolů .
Na záložce kalendáře akcí můžete nalézt grafické znázornění událostí pravidelných akcí, rezervací a linek tak, jak na sebe chronologicky navazují v daném týdnu. Tj. jedná se grafické znázornění využití vozidla ve zvoleném týdnu.
Na záložce chybných stazek můžete nalézt vozidlem profiltrovanou evidenci stazek. Pokud u věty nesedí například údaj tachometru na předchozí údaj v evidenci, zobrazí se v této evidenci vykřičník a systém na tento problém upozorní i v evidenci vozidel.
===== Základ evidence vozidel =====
Základ evidence vozidel tvoří výše zmíněné záložky základních a technických údajů, přičemž se k těmto záložkám vážou i některé číselníky dopravy a samozřejmě i tisky vycházející z evidence vozidel, které můžete nalézt v nástrojové liště evidence vozidel.
==== Záložka základních údajů ====

Menu tisků.
Menu dalších akcí. Naleznete v něm číselníky související s evidencí vozidel.
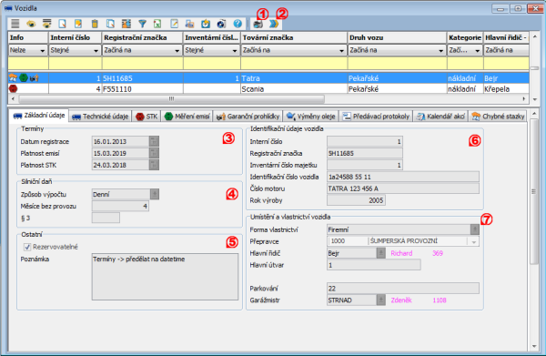
Základní termíny týkající se vozidla. Platnosti STK a měření emisí jsou automaticky aktualizovány při zanesení údajů o splnění do evidence pravidelných akcí .
daje pro výpočty silniční daně.
Ostatní údaje nespadající do jiných kategorií. V systému rezervací se v nabídkách zobrazují pouze vozidla, která jsou evidována jako rezervovatelná.
Základní identifikační údaje vozidla, jako je například registrační značka vozidla, interní číslo vozidla v rámci firmy, číslo motoru, apod.
daje týkající se umístění a vlastnictví vozidla, jeho aktuálního stání a přiřazeného řidiče. daje o přiděleném stání a řidiči se automaticky aktualizují v závislosti na změnách v evidenci předávacích protokolů vozidla.
Záložka technických údajů

Technické údaje vozidla, tj. kategorie, model, druh vozu, apod.
daje týkající se pohonných hmot a spotřeby vozidla.
Aktuálně namontované pneumatiky na vozidle. Tyto údaje jsou automaticky aktualizovány při změnách v evidenci montáží pneumatik **.