Obsah
Otevření a uzavření operace zakázkového postupu
Každou operaci technologického postupu k vybrané zakázce je v případě potřeby možné znovu otevřít, či uzavřít. Tyto úpravy lze provádět jak jednotlivě, tak hromadně, pomocí zaškrtnutí vybraných řádků (operací) v checkboxu.
Otevření operace výrobní zakázky
V Menu Výroba / Tvorba zakázek / Sériové zakázky vyberu příslušnou zakázku. V jejím detailu (v podokně zakázky) kliknu na záložku Řádky a zvolím řádek zakázky, ve kterém budu chtít editovat jeho jednotlivé operace (v obrázku níže je označený řádek č.1). Přes tlačítko Nabídka
v panelu ikon nad řádky následně spustím úlohu Operace řádku.
V nově otevřeném okně si pomocí zaškrtnutí políček checkboxu vyberu požadovaný počet již ukončených operací pro jejich opětovné otevření (ukončená operace je ve sloupci Ukončení operace se statusem písmene J).
V horním panelu ikon vyberu funkci Nabídka
/ Změna stavu a zavolám úlohu Otevření operace.
V dialogovém okně potvrdíme otevření vybraných operací.
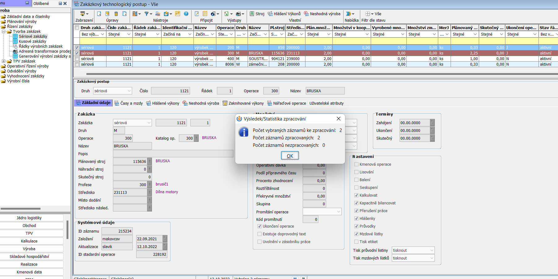
Proběhne zpracování úlohy a následně se objeví výsledek s počtem zpracovaných záznamů.
Oba zpracované řádky nyní vidíme otevřené. Ve sloupci Ukončení operace mají status N.
Poznámka: Může se stát, že budete chtít otevřít např. dvě operace, ale v checkboxu označíte omylem řádky tři, přičemž zavřené operace jsou pouze dvě (ve sloupci Ukončení operace status J) a třetí vybraná operace je otevřená - status N.
Výsledkem budou 2 zpracované záznamy (původně uzavřené a nyní otevřené operace) a jeden nezpracovaný - již před spuštěním úlohy otevřená operace, jejíž status se nezměnil.
Původně zamýšlené otevření dvou zavřených operací přesto proběhlo v pořádku.
Uzavření operace výrobní zakázky
V Menu Výroba / Tvorba zakázek / Sériové zakázky vyberu příslušnou zakázku. V jejím detailu (v podokně zakázky) kliknu na záložku Řádky a zvolím řádek zakázky, ve kterém budu chtít editovat jeho jednotlivé operace (v obrázku níže je označený řádek č.1). Přes tlačítko Nabídka
v panelu ikon nad řádky následně spustím úlohu Operace řádku.
V nově otevřeném okně si pomocí zaškrtnutí políček checkboxu vyberu požadovaný počet operací pro jejich uzavření (otevřená operace je ve sloupci Ukončení operace se statusem písmene N).
V horním panelu ikon vyberu funkci Nabídka
/ Změna stavu a zavolám úlohu Uzavření operace.
V dialogovém okně potvrdíme uzavření vybraných operací.
Proběhne zpracování úlohy a následně se objeví výsledek s počtem zpracovaných záznamů.
Oba zpracované řádky nyní vidíme uzavřené. Ve sloupci Ukončení operace mají status J.












