Obsah
Vlastnosti konfigurátoru
Jako první zakládáme obvykle pilotní vlastnost. Do konfigurátoru se zadávají konkrétní vlastnosti. Všechny hodnoty, které se přebírají z konkrétní vlastnosti se přednastaví. Tyto hodnoty je možné změnit mimo formátu.
Nejdůležitější položky:
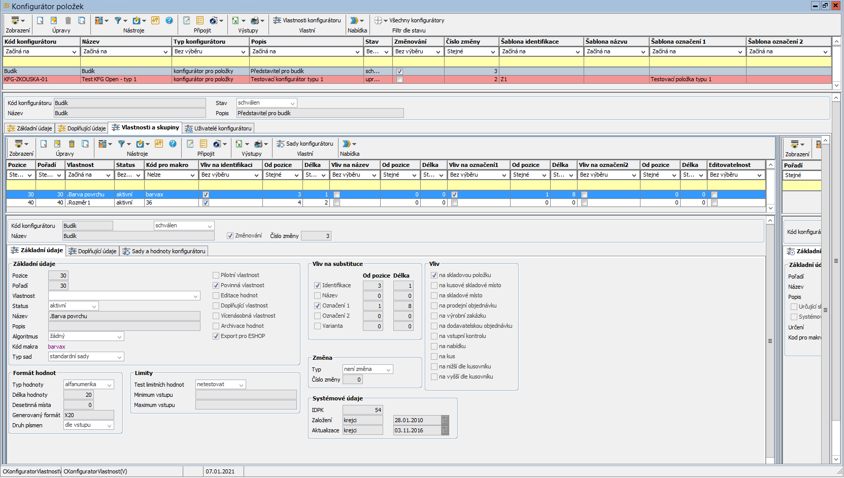
- Pilotní vlastnost – definuje, zda je vlastnost pilotní.
- Povinná vlastnost – má význam hlavně u vlastností, které nemají vliv na identifikační číslo, ale jsou důležité pro identifikaci položky – vliv na pořadí, zamezuje duplicitě. Při založení nové položky program kontroluje, jestli kombinace povinných vlastností již existuje a pokud ne, tak přiřadí číslo o jedno vyšší podle pořadí v konfigurátoru.
- Editace hodnot – definuje, zda hodnota při konfiguraci bude zadávána manuálně (Ano) nebo bude výběrem z přednastavených hodnot (Ne).
- Archivace hodnot – pokud je hodnota vlastnosti zadávána vícekrát (u různých měření) umožňuje ukládání hodnot v archivu v časové posloupnosti.
- Vícenásobná vlastnost – umožňuje zadávání naměřených hodnot vícekrát k jedné vlastnosti (kombinace s archivací hodnot, může však být zadávána v okamžiku pořizování vícekrát).
- Test limitních hodnot – umožňuje nadefinovat limitní hodnoty, kterých může vlastnost nabývat. Při Doplnění charakteristik upozorňuje operátora, že zadávaná hodnota je mimo limit – měkká kontrola.
- Defaultní vyplnění dle základu – umožňuje předvyplnění hodnoty v konfigurátoru podle defaultní hodnoty příslušné sady.
- Skrytá vlastnost – při konfiguraci se tato vlastnost nenabízí, hodnoty nabývá dle defaultního nastavení.
Pokud má vlastnost vliv na pořadí, je nutné nastavit pole Algoritmus na Pořadí v konfigurátoru.
Vliv vlastnosti konfigurátoru
Po založení vlastnosti definujeme její vliv.
Vliv vlastnosti může být na:
- Položku – výrobek
- Kusové skladové místo – šarže
- Skladové místo – položka / sklad
- Dodavatelskou zakázku
- Vstupní kontrolu
- Nabídku
- Kus
Každá pozice konfigurátoru může mít vliv vícekrát. Jen vliv na položku by měl být 1×.
Využívá se to obvykle v těchto případech:
- Vliv na položku – plán
- Vliv na ostatní objekty – skutečnost
Po založení konfigurátoru je nutné provést jeho schválení. Pokud konfigurátor není schválen, není možné s ním konfigurovat.

